YouTube: https://www.youtube.com/c/KinCony
Online Store: https://shop.kincony.com
Alibaba Store: https://kincony.en.alibaba.com/
Online Store: https://shop.kincony.com
Alibaba Store: https://kincony.en.alibaba.com/
|
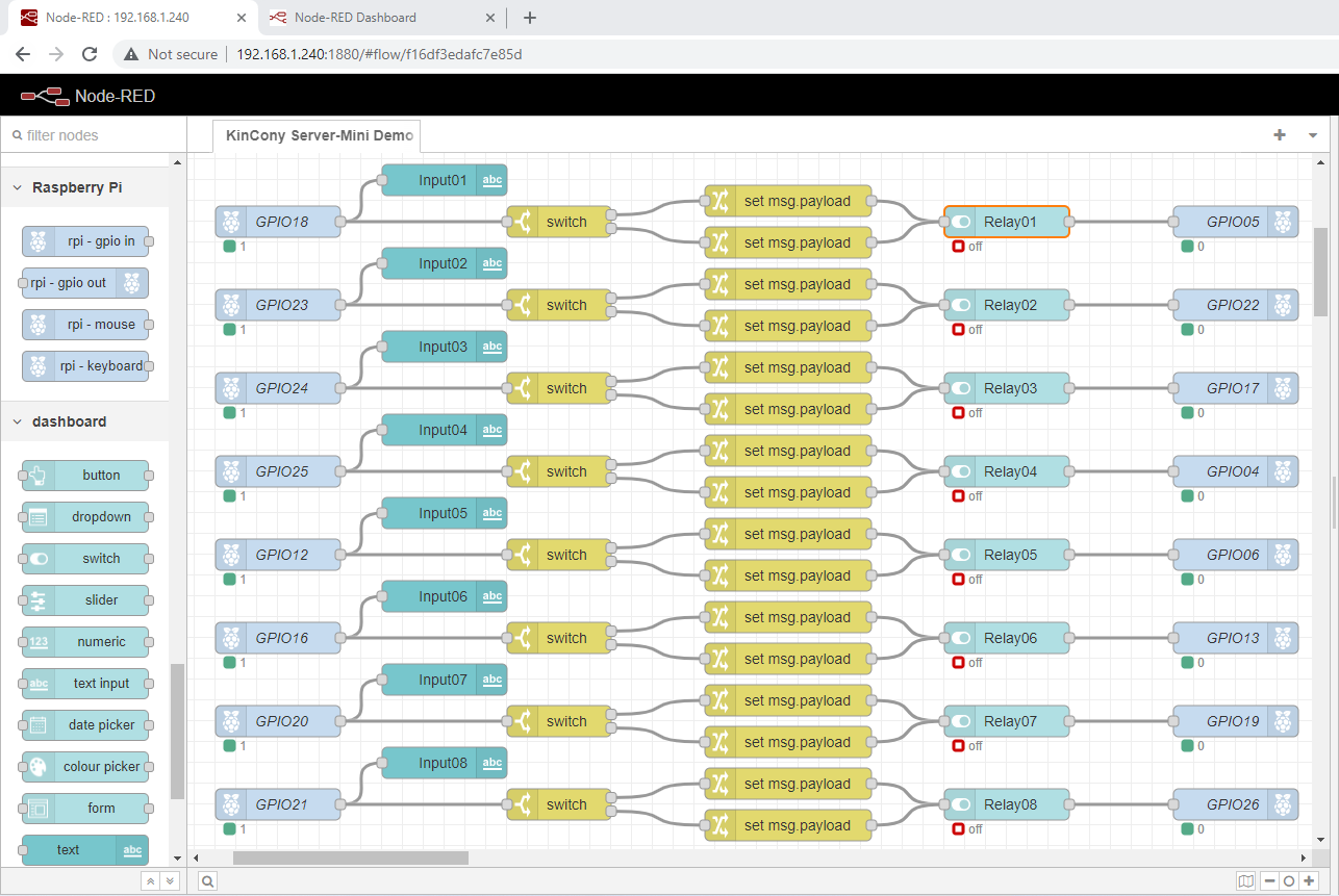
Node-Red demo for Server-Mini use by RELAY and INPUT
|
|
YouTube: https://www.youtube.com/c/KinCony
Online Store: https://shop.kincony.com Alibaba Store: https://kincony.en.alibaba.com/
12-15-2023, 01:36 PM
(06-21-2023, 04:07 AM)admin Wrote: The GPIO in and out are not available, what i should do?
12-16-2023, 12:26 AM
do you have installed Node-Red manually? or you installed raspberry pi OS image?
i installed raspberry OS image included Node-Red, that already include Pi node. i think you can try to check the rpi node whether config correctly.
YouTube: https://www.youtube.com/c/KinCony
Online Store: https://shop.kincony.com Alibaba Store: https://kincony.en.alibaba.com/ |
|
« Next Oldest | Next Newest »
|
| Users browsing this thread: |
| 1 Guest(s) |